Predict possum tail length using MLflow, Airflow, and linear regression

Info

This page has not yet been updated for Airflow 3. The concepts shown are relevant, but some code may need to be updated. If you run any examples, take care to update import statements and watch for any other breaking changes.

MLflow is a popular tool for tracking and managing machine learning models. When combined, Airflow and MLflow make a powerful platform for ML orchestration (MLOx).

This use case shows how to use MLflow with Airflow to engineer machine learning features, train a scikit-learn Ridge linear regression model, and create predictions based on the trained model.

Info

For more detailed instructions on using MLflow with Airflow, see the MLflow tutorial.

A line plot showing the output of the pipeline described in this use case: the actual and predicted lengths of possum tails plotted for each animal. There is a small cute possum next to the graph.

Before you start

Before trying this example, make sure you have:

Clone the project

Clone the example project from the Astronomer GitHub. To keep your credentials secure when you deploy this project to your own git repository, make sure to create a file called .env with the contents of the .env_example file in the project root directory.

The repository is configured to spin up and use local MLflow and MinIO instances without you needing to define connections or access external tools.

Run the project

To run the example project, open your project directory and run:

1astro dev start

This command builds your project and spins up 6 containers on your machine to run it:

  • The Airflow webserver, which runs the Airflow UI and can be accessed at https://localhost:8080/.
  • The Airflow scheduler, which is responsible for monitoring and triggering tasks.
  • The Airflow triggerer, which is an Airflow component used to run deferrable operators.
  • The Airflow metadata database, which is a Postgres database that runs on port 5432.
  • A local MinIO instance, which can be accessed at https://localhost:9000/.
  • A local MLflow instance, which can be accessed at https://localhost:5000/.

Project contents

Data source

This example uses the Possum Regression dataset from Kaggle. It contains measurements of different attributes, such as total length, skull width, or age, for 104 possums. This data was originally published by Lindenmayer et al. (1995) in the Australian Journal of Zoology and is commonly used to teach linear regression.

Project overview

This project consists of three DAGs which have dependency relationships through Airflow datasets.

Datasets view of the use case project showing the DAG feature_eng updating the datasets astro+s://data/possum.csv and s3://data_possum.csv. The train DAG is scheduled to run as soon as the s3://data_possum.csv is updated and updates the model_trained dataset. The predict DAG is scheduled to run on updates to the model_trained dataset and updates the astro+s3://data/possum_tail_length.csv

The feature_eng DAG prepares the MLflow experiment and builds prediction features from the possum data.

Graph view of the feature_eng DAG showing a task creating the necessary MinIO buckets, a task group that prepares the MLflow experiment if it does not yet exist and data extraction and feature building tasks.

The train DAG trains a RidgeCV model on the engineered features from feature_eng and then registers the model with MLflow using operators from the MLflow Airflow provider.

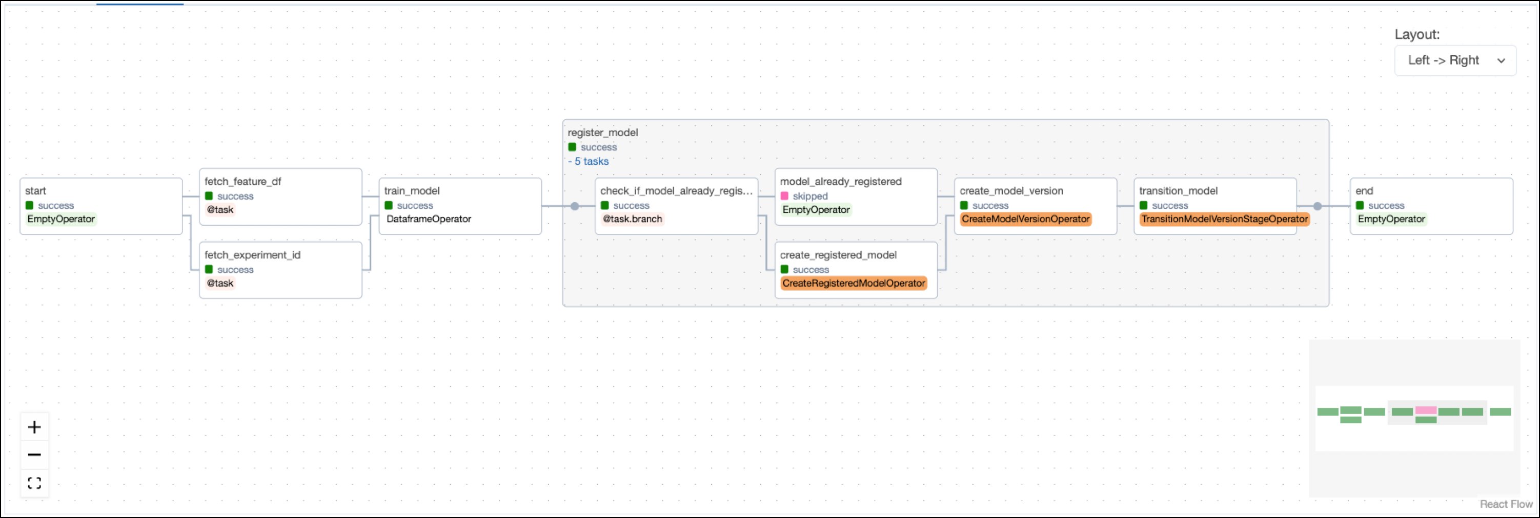
Graph view of the train DAG showing tasks fetching data and experiment information and training the model. Afterwards a task group contains tasks to register the model with MLflow, create a model version and transition the model version.

The predict DAG uses the trained model from train to create predictions and plot them against the target values.

Graph view of the predict DAG showing the model and features being fetched. Afterwards the ModelLoadAndPredictOperator is used to run predictions with are plotted and saved as a file.

Note that the model is trained on the whole dataset and predictions are made on the same data. In a real world scenario you’d want to split the data into a training, validation, and test set.

Project code

This use case shows many Airflow features and ways to interact with MLflow. The following sections will highlight a couple of relevant code snippets in each DAG and explain them in more detail.

Feature engineering DAG

The feature engineering DAG starts with a task that creates the necessary object storage buckets in the resource provided as AWS_CONN_ID using the S3CreateBucketOperator. By default, the project uses a local MinIO instance, which is created when starting the Astro project. If you want to use remote object storage, you can change the AWS_CONN_ID in the .env file and provide your AWS credentials credentials. The operator is dynamically mapped over a list of bucket names to create all buckets in parallel.

1create_buckets_if_not_exists = S3CreateBucketOperator.partial(
2 task_id="create_buckets_if_not_exists",
3 aws_conn_id=AWS_CONN_ID,
4).expand(bucket_name=[DATA_BUCKET_NAME, MLFLOW_ARTIFACT_BUCKET, XCOM_BUCKET])

The prepare_mlflow_experiment task group contains a pattern that lists all existing experiments in the MLflow instance connected via the MLFLOW_CONN_ID. It also creates a new experiment with a specified name if it does not exist yet using the @task.branch decorator. The MLflowClientHook contains the run method that creates the new experiment by making a call to the MLflow API.

1@task
2def create_experiment(experiment_name, artifact_bucket):
3 """Create a new MLFlow experiment with a specified name.
4 Save artifacts to the specified S3 bucket."""
5
6 mlflow_hook = MLflowClientHook(mlflow_conn_id=MLFLOW_CONN_ID)
7 new_experiment_information = mlflow_hook.run(
8 endpoint="api/2.0/mlflow/experiments/create",
9 request_params={
10 "name": experiment_name,
11 "artifact_location": f"s3://{artifact_bucket}/",
12 },
13 ).json()
14
15 return new_experiment_information

The build_features task completes feature engineering using Pandas to one-hot encode categorical features and scikit-learn to scale numeric features.

The mlflow package is used to track the scaler run in MLflow.

The task is defined using the @aql.dataframe decorator from the Astro Python SDK.

1@aql.dataframe()
2def build_features(
3 raw_df: DataFrame,
4 experiment_id: str,
5 target_column: str,
6 categorical_columns: list,
7 numeric_columns: list,
8) -> DataFrame:
9
10 # ...
11
12 scaler = StandardScaler()
13
14 with mlflow.start_run(experiment_id=experiment_id, run_name="Scaler") as run:
15 X_encoded = pd.DataFrame(
16 scaler.fit_transform(X_encoded), columns=X_encoded.columns
17 )
18 mlflow.sklearn.log_model(scaler, artifact_path="scaler")
19 mlflow.log_metrics(
20 pd.DataFrame(scaler.mean_, index=X_encoded.columns)[0].to_dict()
21 )
22
23 # ...
24
25 return X_encoded # return a pandas DataFrame

You can view the Scaler run in the MLflow UI at localhost:5000.

Experiments tab of the MLflow UI showing the Possum_tails experiment with the Scaler run.

Model training DAG

Airflow datasets let you schedule DAGs based on when a specific file or database is updated in a separate DAG. In this example, the model training DAG is scheduled to run as soon as the last task in the feature engineering DAG completes.

1@dag(
2 schedule=[Dataset("s3://" + DATA_BUCKET_NAME + "_" + FILE_PATH)],
3 start_date=datetime(2023, 1, 1),
4 catchup=False,
5)

The fetch_feature_df task pulls the feature dataframe that was pushed to XCom in the previous DAG.

1@task
2def fetch_feature_df(**context):
3 "Fetch the feature dataframe from the feature engineering DAG."
4
5 feature_df = context["ti"].xcom_pull(
6 dag_id="feature_eng", task_ids="build_features", include_prior_dates=True
7 )
8 return feature_df

The ID number of the MLflow experiment is retrieved using the MLflowClientHook in the fetch_experiment_id task in order to track model training in the same experiment.

The train_model task, defined with the @aql.dataframe decorator, shows how model training can be parameterized when using Airflow. In this example, the hyperparameters, the target_colum, and the model class are hardcoded, but they could also be retrieved from upstream tasks via XCom or passed into manual runs of the DAG using DAG params.

The project is set up to train the scikit-learn RidgeCV model to predict the tail length of possums using information such as their age, total length, or skull width.

1@aql.dataframe()
2def train_model(
3 feature_df: DataFrame,
4 experiment_id: str,
5 target_column: str,
6 model_class: callable,
7 hyper_parameters: dict,
8 run_name: str,
9) -> str:
10 "Train a model and log it to MLFlow."
11
12 # ...
13
14 with mlflow.start_run(experiment_id=experiment_id, run_name=run_name) as run:
15 model.fit(feature_df.drop(target, axis=1), feature_df[target])
16
17 run_id = run.info.run_id
18
19 return run_id
20
21# ...
22
23model_trained = train_model(
24 feature_df=fetched_feature_df,
25 experiment_id=fetched_experiment_id,
26 target_column=TARGET_COLUMN,
27 model_class=RidgeCV,
28 hyper_parameters={"alphas": np.logspace(-3, 1, num=30)},
29 run_name="RidgeCV",
30)

You can view the run of the RidgeCV model in the MLflow UI at localhost:5000.

Experiments tab of the MLflow UI showing the Possum_tails experiment with the RidgeCV run.

Lastly, the model training DAG registers the model and its version with MLflow using three operators from the MLflow Airflow provider. Note how information like the run_id or version of the model is pulled from XCom using Jinja templates.

1create_registered_model = CreateRegisteredModelOperator(
2 task_id="create_registered_model",
3 name=REGISTERED_MODEL_NAME,
4 tags=[
5 {"key": "model_type", "value": "regression"},
6 {"key": "data", "value": "possum"},
7 ],
8)
9
10create_model_version = CreateModelVersionOperator(
11 task_id="create_model_version",
12 name=REGISTERED_MODEL_NAME,
13 source="s3://"
14 + MLFLOW_ARTIFACT_BUCKET
15 + "/"
16 + "{{ ti.xcom_pull(task_ids='train_model') }}",
17 run_id="{{ ti.xcom_pull(task_ids='train_model') }}",
18 trigger_rule="none_failed",
19)
20
21transition_model = TransitionModelVersionStageOperator(
22 task_id="transition_model",
23 name=REGISTERED_MODEL_NAME,
24 version="{{ ti.xcom_pull(task_ids='register_model.create_model_version')['model_version']['version'] }}",
25 stage="Staging",
26 archive_existing_versions=True,
27)

You can view the registered models in the Models tab of the MLflow UI at localhost:5000.

Models tab of the MLflow UI showing that the registered RidgeCV model has 3 Versions with the latest being in the Staging Stage.

Prediction DAG

After retrieving the feature dataframe, the target column, and the model_run_id from XCom, the run_prediction task uses the ModelLoadAndPredictOperator to run a prediction on the whole dataset using the latest version of the registered RidgeCV model.

1run_prediction = ModelLoadAndPredictOperator(
2 mlflow_conn_id="mlflow_default",
3 task_id="run_prediction",
4 model_uri=f"s3://{MLFLOW_ARTIFACT_BUCKET}/"
5 + "{{ ti.xcom_pull(task_ids='fetch_model_run_id')}}"
6 + "/artifacts/model",
7 data=fetched_feature_df,
8)

The predicted possum tail length values are converted to a dataframe and then plotted against the true tail lengths using matplotlib. The resulting graph offers a visual representation of how much variation of possum tail length can be explained by a linear regression model using the features in the dataset in this specific possum population of 104 animals.

Congratulations! You ran a ML pipeline tracking model parameters and versions in MLflow using the MLflow Airflow provider. You can now use this pipeline as a template for your own MLflow projects.

See also